[Unreal] BDC Config And Debug
A downloadable Config and Debug
Download NowName your own price
This Plugin is FREE and you can clone the open source repo from here: GitHub - BDC ConfigAndDebug.
This GitHub Repo also has the packaged Plugin for the Unreal Engine Versions, as Release.
Only buy this Plugin here, if you want to support me and my work for the future.
(you can also support me via ko-fi.com/bdc_patrick)
What is this Plugin?
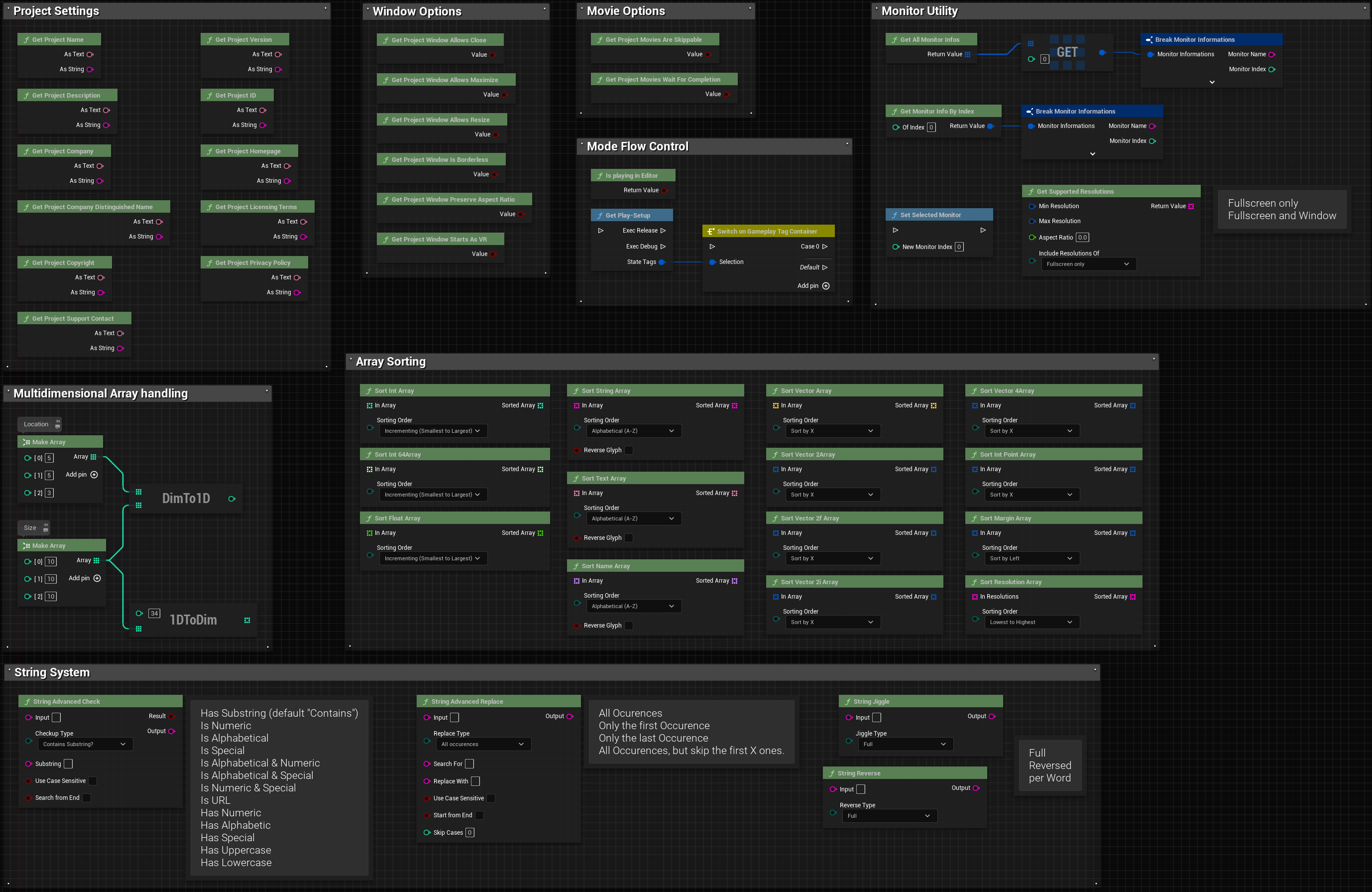
This is a Function collection I use very extensively in my Project, not only allowing for branching Play Mode (Play as Debug, Play as Release), calling CallinEditor Event from an Overlay Widget, or handle Array sorting and Monitor Switching.
Features?
- PlayMode (Release, Debug, DebugNoOverlay) to switch between your Debug prints and no print play.
- Sort multiple types of Arrays in multiple ways
- Advanced String manipulation and "Contains"
- Gather installed Monitors, Switch between them and also get all supported Resolutions of an Aspect, within Resolution Bounds.
- GET Project Settings Values (of "Descriptions" Tab)
- (Editor only) SET Project Settings values (of "Descriptions" Tab)
You can find a list of available options in the Wiki
| Status | Released |
| Category | Tool |
| Author | BDC_Patrick |
| Tags | editor-extension, plugin, ue, ue5, Unreal Engine |
| Content | No generative AI was used |
Download
Download NowName your own price
Click download now to get access to the following files:
Config and Debug - 5.7
External
Config and Debug - 5.6
External








Leave a comment
Log in with itch.io to leave a comment.